Im nachfolgenden Artikel erhalten Sie Informationen rund um Ihre reev Dashboard Lizenz.
Inhaltsverzeichnis
Hinterlegen Ihrer Daten
Um einen automatisierten Prozess zu ermöglichen, bitten wir Neukunden im Menüpunkt Administration, Unterpunkt Abrechnungseinstellungen im Reiter Vertragsverlängerung & Dienstwagen zuhause laden ihre Zahlungsdaten zu hinterlegen.
Dies beinhaltet
1. Details für Abrechnungsdokumente:
- E-Mail-Adresse für Rechnungen
- Unternehmensname und -adresse
Bitte überprüfen Sie, ob die Rechnungsadresse korrekt hinterlegt ist. Die Rechnung wird anhand der hier hinterlegten Daten erstellt und jegliche Fehler werden auch in die Rechnung übernommen. 2. Zahlungsdaten:
Hier können Sie Ihre Zahlungsdaten (Kreditkarte oder SEPA-Mandat) hinterlegen. Der angezeigte Rechnungsbeitrag wird am Tag der nächsten geplanten Zahlung von Ihrem Zahlungsmittel eingezogen.
Überblick
Die Verlängerung und Rechnungsstellung Ihrer Lizenz erfolgt automatisch jeweils immer für weitere 12 Monate.
Weitere Informationen hierzu finden Sie in unseren Vertragsbedingungen.
Im Menüpunkt Administration, Unterpunkt reev Abonnement finden Sie alle Informationen zu Ihrer bestehenden reev Lizenz und dem nächsten Abrechnungszyklus.

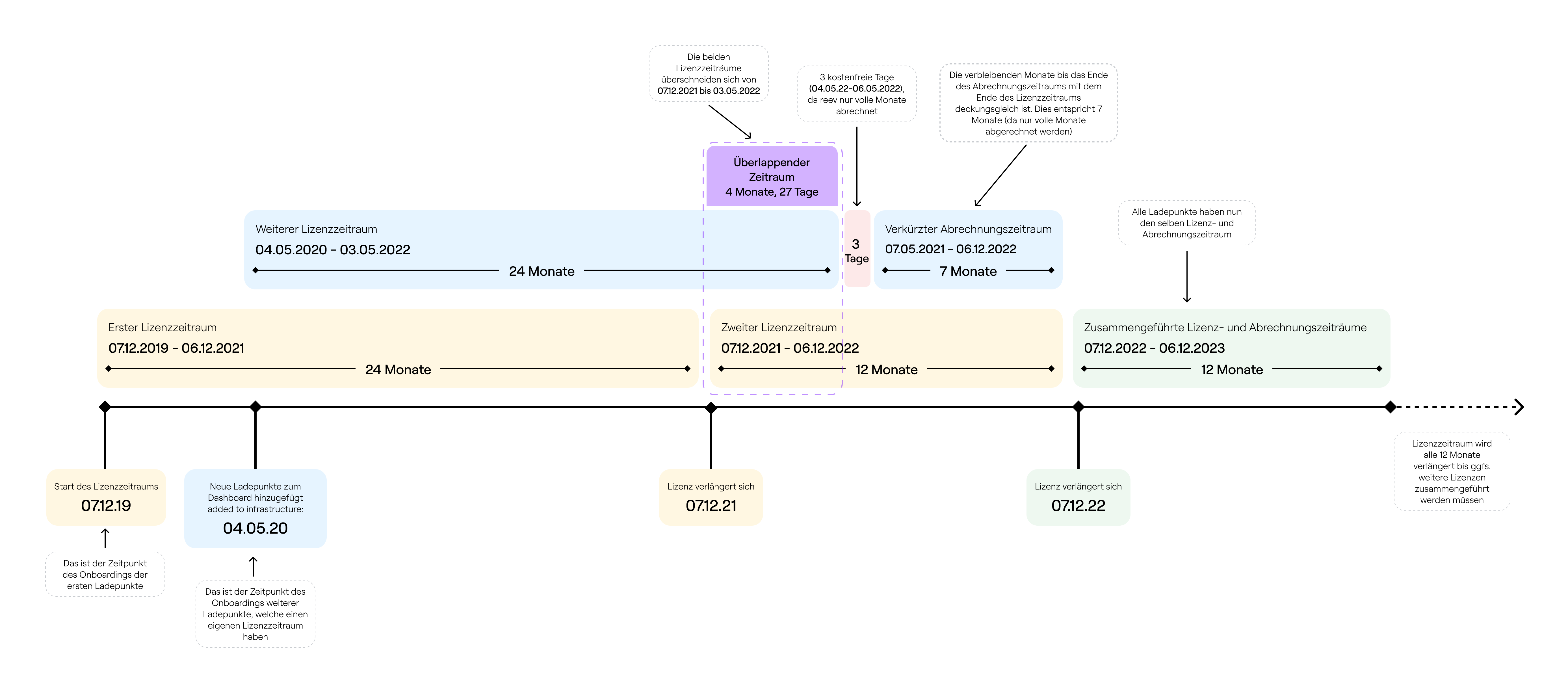
Mehrere Lizenzzeiträume innerhalb eines reev Dashboards
Mit dem Erwerb einer Lizenz haben Sie die Gebühren für 24 Monate ab dem Onboarding der Ladepunkte abgegolten. Sollten Sie in der Zwischenzeit weitere Lizenzen erwerben, sind diese ebenfalls für 24 Monate bezahlt. Somit ergeben sich ggfs. mehrere Lizenzzeiträume innerhalb eines reev Dashboards. Mit jeder Verlängerung werden alle in den kommenden 12 Monaten anfallenden Lizenzen auf dasselbe Enddatum (anteilig) verlängert.
Ein Beispiel:
- Am 07.12.2019 werden die Ladepunkte 1 + 2 im reev Dashboard geonboardet. Die Lizenz ist für 24 Monate bis zum 06.12.2021 für die beiden Ladepunkte bezahlt.
- Am 04.05.2020 werden die Ladepunkt 3 + 4 im reev Dashboard geonboardet. Die Lizenz ist für 24 Monate bis zum 03.05.2022 für die beiden Ladepunkte bezahlt.
- Die erste Vertragsverlängerung für die Ladepunkte 1 + 2 erfolgt am 07.12.2021 für 12 Monate. Der Abrechnungszyklus für diese Ladepunkte ist vom 07.12.2021 - 06.12.2022.
- Alle Ladepunkte deren Lizenz in diesem Zeitraum ausläuft, werden ebenfalls anteilig auf dasselbe Enddatum verlängert. Da die Lizenz von den Ladepunkten 3 + 4 am 03.05.2022 ausläuft, fällt diese in den Zeitraum und wird somit ebenfalls anteilig für den Zeitraum 04.05.2022 - 06.12.2022 abgerechnet. Dieser Zeitraum beträgt sieben Monate und drei Tage. reev rechnet immer nur volle Monate ab, sodass die drei Tage dem Betreiber der Ladeinfrastruktur geschenkt werden.
- Mit der ersten Lizenzverlängerung vom 07.12.2021 - 06.12.2022 werden die Ladepunkte 1 + 2 für 12 Monate abgerechnet, die Ladepunkte 3 + 4 für 7 Monate.
- Mit der zweiten Lizenzverlängerung vom 07.12.2022 - 06.12.2023 werden alle vier Ladepunkte für 12 Monate abgerechnet. Somit werden langfristig alle Lizenzen auf die selben Abrechnungszeiträume gebracht.

Support
Haben Sie weitere Fragen oder andere Anliegen? Kontaktieren Sie uns über den untenstehenden Button. Falls dieser Artikel nicht alle Ihre Fragen beantwortet oder Sie Verbesserungsvorschläge haben, freuen wir uns über Ihr Feedback.
Ihr reev Team